Vitis Project Initial Setup

Pages List
List view
Home
Portfolio
HW
FW
SW
FPGA / Adaptive SoC
Daily
Photo
Etc
 
FPGA

Vitis Project Initial Setup


notion image

1. Organize the SW Application folder


When creating a Vitis SW Application, organize the Peripheral Driver (Header, Source) files and User Header, Source files in a folder tree as follows.
However, after organizing them in this folder tree and building the project, errors may occur stating that the files cannot be found.
Therefore, you need to add the paths so that the ARM GCC Compiler and Linker can find these files.
notion image
 
 

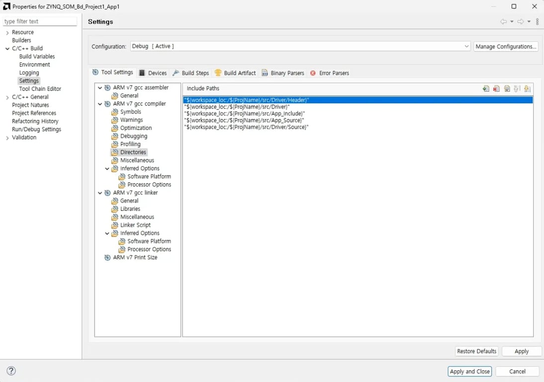
2. Setting the Search Paths for the ARM GCC Compiler/Linker


① Adding Folder Search Paths for the ARM GCC Compiler

Add the paths of all the folders we created as follows.
notion image
 

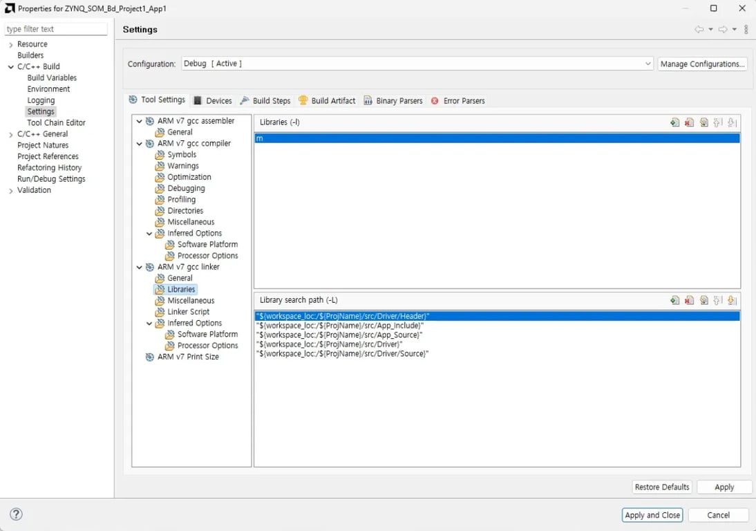
② Adding Library Search Paths for the ARM GCC Linker

Similarly, add the paths of all the folders we created.
(Note: To use functions from math.h, you need to add ‘m’ to Libraries as shown below.)
notion image
 
 

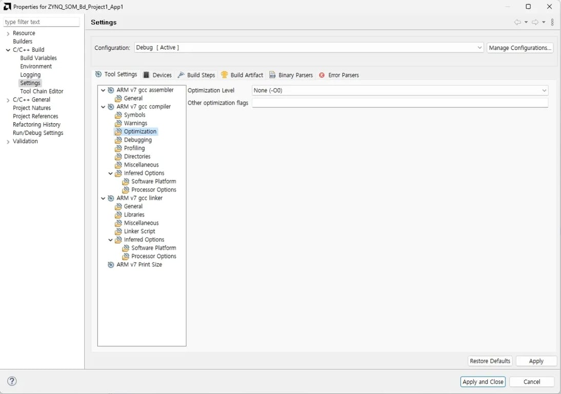
3. Set the Optimization Level for the ARM GCC Compiler


Set the Optimization Level of the ARM GCC Compiler to ‘None (-O0)’.
(This is to prevent our code from being optimized out and deleted by the compiler’s optimization.)
notion image