Creating a Custom Non-AXI IP

Pages List
List view
Home
Portfolio
HW
FW
SW
FPGA / Adaptive SoC
Daily
Photo
Etc
 
FPGA

Creating a Custom Non-AXI IP


notion image

1. Create a Vivado Project for Custom IP


  1. Click “Create Project” to create a new Vivado project.
    1. notion image
 
  1. Configure the project name and path for Custom IP, and click ‘Next’.
    1. notion image
 
  1. Select “RTL Project”, check “Don’t specify~”, and then click “Next”.
    (“Do not specify~” means that we are not adding source files in the project creation step that we are working on now.)
    1. notion image
 
  1. Select the FPGA/SOC Part to use Custom IP, and press ‘Next’.
    (You can just select the part you are currently using, and the target part of that IP can be re-configure during the IP Package process.)
    1. notion image
 
  1. Review the project creation information and click ‘Next’.
    1. notion image
 
 

2. Design a Custom IP


  1. Design Custom IP in the “Design Sources” of the project created as follows.
    1. notion image
 
 

3. Create & Package a Custom IP


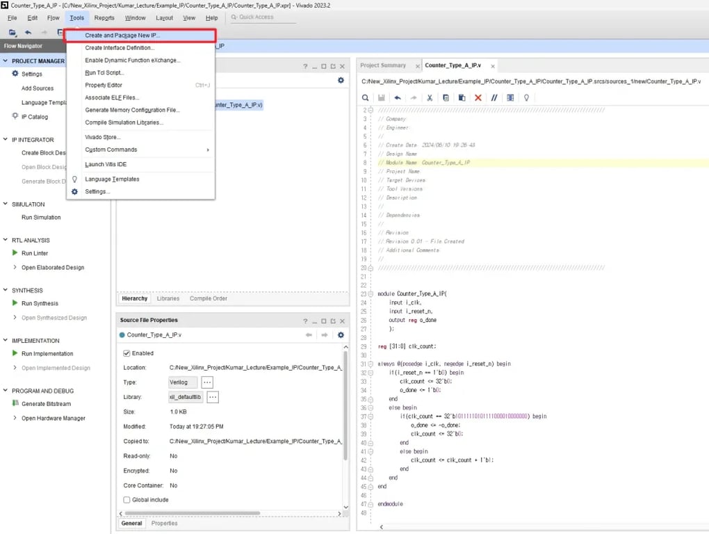
  1. Once the Design of Custom IP has been completed, click “Tools” → “Create and Package New IP” to create and package it.
    1. notion image
 
  1. Since all information about Custom IP is contained in the current project, Select “Package your current project” Option and clicks ‘Next’.
    1. notion image
 
  1. Specify the location of the Custom IP to be created, and click ‘Next’.
    1. notion image
 
  1. It means that We are copying the project source files of Custom IP, For the path we just specified.
    We click ‘OK’.
    1. notion image
 
  1. Click ‘Finish’ to finish the IP generation phase, and let’s move on to the packaging step.
    1. notion image
 

“Identification” Step

  1. The IP packaging step consists of several stages.
    In the Identification step, information such as Vendor, Name, and Version of Custom IP is described.
    1. notion image
 

“Compatibility” Step

  1. In the Compatibility stage, IP compatible FPGA/SOC families are specified.
    1. notion image
 

“File Groups” Step

  1. The “File Groups” step groups files related to IP.
    Each file group contains files associated with a specific function or component of the IP, and each file is classified according to its purpose and role.
    1. notion image
 

“Ports and Interfaces” Step

  1. The Ports and Interfaces step defines how IP is connected to the outside. (ex. direction of input/output of IP, etc.)
    1. notion image
 

“Customization GUI” Step

  1. In the customization GUI step, the user can configure the GUI of the IP in detail.
    1. notion image
 

“Review and Package” Step

  1. Review and Package is the final step in the IP packaging procedure, where the IP is finally reviewed and prepared to add it to the IP Repository.
    Therefore, it is necessary to review whether there are any incorrect settings or missing parts of the IP.
    1. notion image
 
 

4. Output of Custom IP


  1. Previously, the storage path of Custom IP was established, and when looking at the path after IP packaging, it can be confirmed that the Custom IP output exists as follows.
    1. notion image
 
 

Usage of Custom IP


  1. In order to use the Custom IP created by the above method, the path where the IP is located must be added to the IP Repository
    1. notion image
 
When you add the path of Custom IP to the IP Repository, the corresponding IP is added to the IP Catalog and used as follows.
notion image
 
notion image