Creating a Custom AXI4-Lite IP

Pages List
List view
Home
Portfolio
HW
FW
SW
FPGA / Adaptive SoC
Daily
Photo
Etc
 
FPGA

Creating a Custom AXI4-Lite IP


notion image

1. Create a Vivado Project for Custom AXI4-Lite IP


  1. Click “Create Project” to create a new Vivado project.
    1. notion image
      Looking at it now, I think “Simple_Counter_AXI_IP_Test” would be more appropriate for the project name.
      Because “Simple_Counter_AXI_IP” is created inside this project, and this project itself performs data communication tests by connecting that IP to ZYNQ PS and AXI Bus.
      In any case, the IP covered in this example is “Simple Counter” AXI4-Lite IP, which receives the maximum number of clocks to be counted from the ZYNQ PS and stores it in the register.
      Data communication between the ZYNQ PS and the “Simple Counter” IP takes place through the AXI4-Lite Interface.
 
  1. Create Block Design, add and Configure the ZYNQ7 PS.
    1. notion image
 
 

2. Create a AXI IP


  1. Click “Tools – Create and Package New IP” to proceed to the IP creation & packaging stage.
    1. notion image
 
  1. Select “Create AXI4 Peripheral” and click “Next”.
    (This option means that we will create an AXI4 IP for use in our current project.)
    1. notion image
 
  1. Type the name of the IP as “Simple_Counter” and click “Next”.
    1. notion image
 
  1. Select “Edit IP” and click “Finish”.
    (For the design of logic inside IP or the addition of existing logic.)
    1. notion image
 
  1. Then, the IP Edit window appears as follows.
    1. notion image
 
  1. Now add the logic of that IP to the IP’s “Design Sources” (in this example, “simple_counter.v”)
    1. notion image
 
  1. Open all Verilog files where Each module in “Design Sources” is defined
    1. notion image
 
  1. The “Simple Counter” AXI IP’s Top Module is “Simple_Counter_v1_0” and should have a “Simple_Counter_v1_0_S00_AXI4_Lite” module as an instance inside.
    And inside the “Simple_Counter_v1_0_S00_AXI4_Lite” module, the “Simple_counter” module should exist as an instance.
    1. notion image
 

① Modify “Simple_Counter_v1_0_S00_AXI4_Lite” Verilog file

  1. Define the port of the “Simple_Counter_v1_0_S00_AXI4_Lite” module as follows, and Create & Connect the “Simple_counter” module as an instance.

< “Simple_Counter_v1_0_S00_AXI4_Lite” module’s Port definition >

notion image

< “Simple_Counter_v1_0_S00_AXI4_Lite” module’s Signal definition used in module >

notion image

< “simple_counter” Instance creation in “Simple_Counter_v1_0_S00_AXI4_Lite” module >

notion image
 

② Modify “Simple_Counter_v1_0” Verilog file

  1. As above, Define the port of the “Simple_Counter_v1_0” module and Connect them to the port of the “Simple_Counter_v1_0_S00_AXI4_Lite” instance.

< “Simple_Counter_v1_0” module’s Port definition >

notion image

< “Simple_Counter_v1_0_S00_AXI4_Lite” Instance’s Port modification in “Simple_Counter_v1_0” module >

notion image
 
  1. When the Verilog file modification is complete, you can proceed the IP packaging procedure in “Package IP – Simple_Counter”.
    1. notion image
 
  1. In the “Identification” step, enter the information of the IP.
    1. notion image
 
  1. In the “Compatibility” step, set up the FPGA/SOC Family for which the IP is compatible.
    1. notion image
 
  1. In the “File Groups” phase, all content created and set for IP to date is created as a file (including IP driver files)
    1. notion image
 
  1. However, due to Xilinx’s Vivado Tool error, “Makefile” among the automatically generated files needs to be modified.
    1. notion image
 
  1. Open “Makefile” and copy & paste the contents of one of the files attached to this article, “Fixed_Makefile”.
    1. notion image
 
  1. In the “Customization Parameters” step, click “Merge changes form Customization Parameters Wizard” to update the parameters.
    1. notion image
 
  1. In the “Addressing and Memory” step, you can check the IP Address and Memory information.
    1. notion image
 
  1. In the “Customization GUI” step, you can see the GUI of the IP that has been set so far, and you can also edit this GUI.
    1. notion image
 
  1. Finally, in the “Review and Package” step, the IP can be packaged. (After IP packaging, a final review must be carried out.)
    When you click the “Package IP” button, the IP packaging is complete and the corresponding IP creation window is closed, returning to the original project.
    1. notion image
 
 

3. Connect the AXI IP you just created with the ZYNQ PS


  1. Back to the original project, call the IP you just created to Block Design.
    1. notion image
 
  1. When the “Simple Counter” AXI IP is called, a “Run Connection Automation” button is created at the top.
    1. notion image
 
  1. When you press the “Run Connection Automation” button, the “Connection Automation” window appears as follows.
    Click “OK” right away without having to configure anything else.
    1. notion image
 
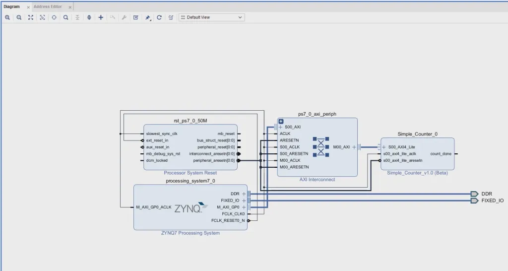
  1. Then, the “ZYNQ PS” and “Simple Counter” IP are automatically connected to the AXI Interface.
    1. notion image
 
  1. Click “Optimize Routing” and “Regulate Layout” to organize the IP Blocks neatly.
    1. notion image
 
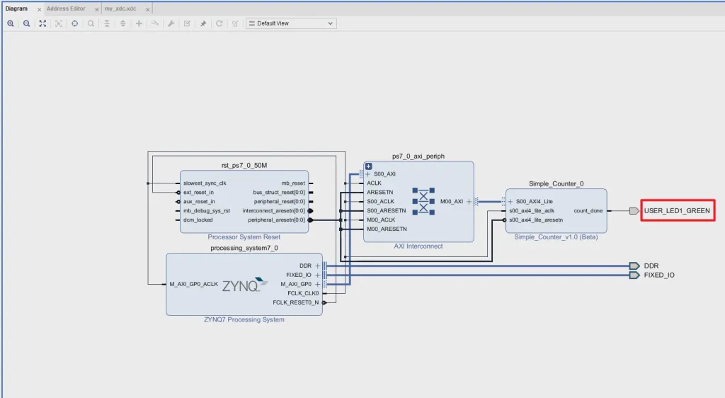
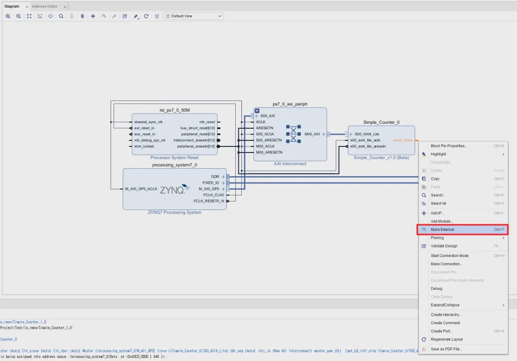
  1. Now, to check the “count_done” output of IP with LED, Assign it to the external pin through “Make External”.
    1. notion image
 
  1. Change the IP output signal “count_done” to “USER_LED1_GREEN”.
    1. notion image
 
  1. Create a Constaint file and assign the “USER_LED1_GREEN” Net to the “V13” pin to which the green LED on the board is connected.
    1. notion image
 
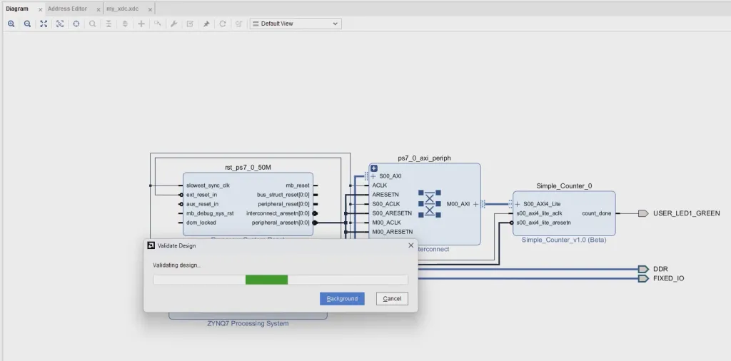
  1. Since all the HW settings for the “Simple Counter” IP test are completed, proceed with “Validation” for Block Design.
    1. notion image
 
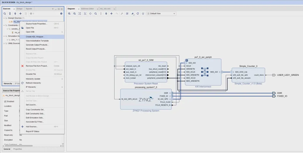
  1. When Block Design’s “Validation” is complete, click “Create HDL Wrapper” to convert Block Design into HDL code.
    1. notion image
 
  1. When HDL code generation is completed, click “Generate Output Products” and proceed with Synthesis in advance in IP units.
    (In the subsequent Synthesis process, only IP with changes will be Synthesized, so time saving is possible.)
    1. notion image
 
  1. Now proceed with the full Synthesis, and when done, review if I/O Ports are set up as we intended.
    1. notion image
 
  1. Proceed to the “Implementation” and “Generate Bitstream” processes, and when completed, export the Hardware Platform to create an XSA file.
    1. notion image
 
 

4. Create SW that controls AXI IP by ZYNQ PS In Vitis SDK


  1. Run Vitis and create a SW Application based on the HW Platform file (XSA) exported from Vivado.
    1. notion image
 
  1. Create main.c and write code as follows.
    And upload the code to the board to check the actual behavior.
    1. notion image
      Then, you can visually check that the green LED on the board toggles every second, and the Max Count Value we wrote on the “Simple Counter” AXI IP is also read again and output to the serial monitor.